Rozdílová dokumentace k P2411
Realizované úpravy a rozšíření do P2411 (Datum poslední editace dokumentu 13.01.2024 v 10:38 hodin)
Tato rozdílová dokumentace popisuje pouze významnější změny, ke kterým dochází v rámci instalace aktualizace iFIS / IPS P2411. Tato dokumentace nepopisuje interní systémové změny nebo opravy nahlášených chyb. Kompletní položkový seznam všech změn a oprav je k dispozici v iFIS/Helpdesk / Zveřejněná hlášení / HD 62408. Seznam oprav akutních chyb (HOTFIX) je průběžně zveřejňovaný v HD 40959.
Obecné změny
OZ 01. Další podpora pro ověřování firem proti sankčním seznamům CRIBIS
UPR 19785 distribuce dne 03.10.2024 + 19898 distribuce dne 30.10.2024 + UPR 19934 + 19992 + 20015
V souvislosti se zavedením možnosti ověření firem proti sankčním seznamům CRIBIS provedeny další úpravy v systému iFIS:
- ikona s měšcem pro ověřování dle registru AML v levé postranní liště je přístupná, pokud je vyplněn parametr AML_URL (= URL adresa AML registrů pro vyhledávání na internetu).
- doplněny kontroly na AML také do kontrolních infooken těchto formulářů:
- upraveno vyhodnocení platnosti AML kontroly - od půlnoci do půlnoci
- podbarvena ikona a pole Stav ověření dle barvy pro stav a platnost kontroly v číselníku organizací ve formuláři 01110 - Organizace
- ikona v levé postranní liště i pole Stav ověření ve formuláři 01110 - Organizace se podbarvuje v případě, pokud je kontrola platná
- počet dnů platnosti provedené kontroly lze ovlivnit nastavením globálního parametru AML_INT (= Počet dní, po které je platné ověření dle rejstříků AML)
- výchozí nastavení je 1 den, tedy kontrola je platná pouze v den, kdy je provedena
| Pozor | |
| Kontroly na AML nejsou funkční u závazků k zaměstnancům. |
| Varování | |
| Jedná se o placenou službu! |
| Pozor | |
| Pro správné fungování se využívá několik parametrů. |
Seznam všech parametrů, které je nutné pro správné fungování funkcionality předem nastavit:

Obr. Parametry pro nastavení ověření firmy dle AML
Barevné rozlišení ikon:

Obr. Příklad podbarvení ikony a "Stavu ověření" žlutě

Obr. Příklad podbarvení ikony a "Stavu ověření" zeleně

Obr. Příklad podbarvení ikony a "Stavu ověření" červeně

Obr. Upozornění související s ověřením firmy dle AML v kontrolním infookně ve formuláři 03228 - Opravy dodavatelských faktur
Číselníky
CIS 01. Nové možnosti pro nastavení pravidel volitelných položek
UPR 19846 distribuce dne 02.12.2024
Do formuláře 01324 - Pravidla pro volitelné položky účetní věty:
- doplněno nové zatržítko Jen pravidla pro AU
- přidána nová položka pro výběr konkrétního analytického účtu → po stisku klávesy pro Seznam hodnot (F3) se otevírá formulář 01330 - Nabídka pro výběr analytického účtu

Obr. Nové změny ve formuláři 01324 - Pravidla pro volitelné položky účetní věty
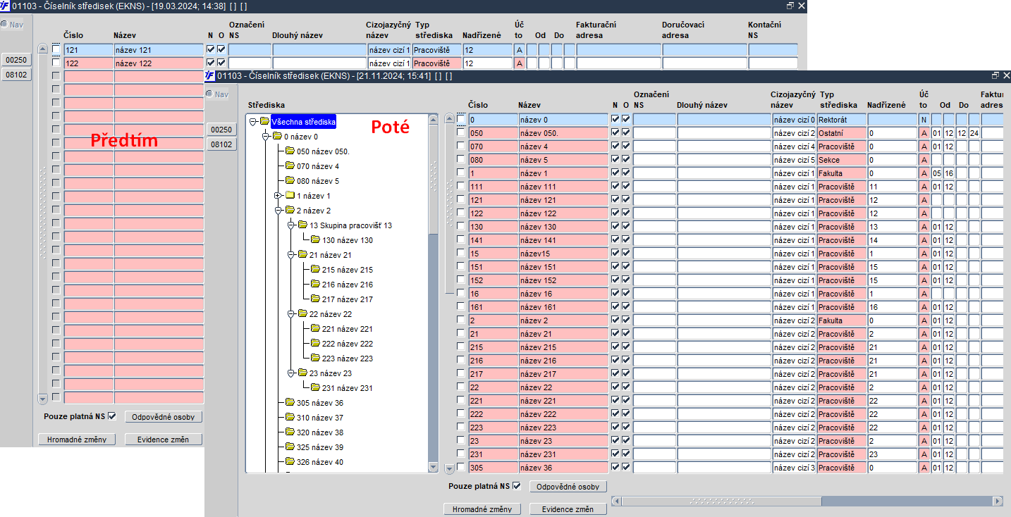
CIS 02. Stromová struktura číselníků nákladových středisek
UPR 19974 distribuce dne 02.12.2024
Pro snadnější vyhledávání a pracování s číselníky středisek doplněna stromová struktura do těchto formulářů:
Stromová struktura byla přidána po vzoru formuláře 01307 - Číselník typů účtu, kde jsou uživatelé již zvyklý stromovou strukturu využívat. Číselníky středisek jsou tak nyní více přehlednější než v minulosti, lépe se s nimi pracuje a umožňují i rychlejší a snadnější vyhledávání v celé organizační struktuře, která může být mnohdy i hodně propracovaná do detailů. Veškerá funkcionalita ve formuláři zůstává zachována, stejně tak zůstává zachována i funkce 01121 - Číselník středisek - evidence změn, odkud mohou uživatelé i nadále sledovat historii změn v čase

Obr. Rozdíly ve formuláři 01103 - Číselník středisek
Zakázky – projekty
ZAK 01. Úprava rozhraní pro import zakázek
UPR 19988 distribuce dne 02.12.2024
Upraveno rozhraní pro import zakázek - projektů:
- název zakázky je ponovu povinnou položkou
- přidána kontrola také na název zakázky, který musí být uveden při importu dat do zásobníku zakázek
Finance
FIN 01. Úpravy formulářů zobrazujících detail řádku bankovního výpisu
UPR 19896 distribuce dne 02.12.2024
Upraveny formuláře zobrazující detail řádku bankovního výpisu v domácí i cizí měně:
- rozšířen do širokoúhlého formátu
- zvětšena pole pro měnu tak, aby byla dostatečně viditelná
- přidána tato tlačítka:
- Závazek/Pohledávka - umožňuje přímý vstup do navázaného závazku či pohledávky, která byla bankovním řádkem uhrazena, pokud bylo uhrazeno více závazků/pohledávek, zobrazí nejdříve jejich seznam
- Účetní doklad - umožňuje přímý vstup do účetního dokladu

Obr. Nová tlačítka "Závazek/Pohledávky" a "Účetní doklad" ve formuláři 03126 - Řádek bankovního výpisu

Obr. Jiný příklad - použití tlačítka "Závazek/Pohledávky" ve formuláři 03123 - Řádek bankovního výpisu
V souvislosti s touto úpravou byly provedeny změny v těchto formulářích:
- 03123 - Řádek bankovního výpisu
- 03126 - Řádek bankovního výpisu
- 03125 - Řádek bankovního výpisu
- 03121 - Řádek bankovního výpisu
- 03131 - Prohlížení bankovních výpisů
FIN 02. Možnost hromadného doplnění klasifikačních kódů na vybrané řádky závazků
UPR 19919 distribuce dne 02.12.2024
Upraven formulář 03208 - Řádky závazků - prohlížení a tisk:
- umožněno hromadné doplnění klasifikačních kódů
- klasifikační kódy lze doplnit na vybrané řádky závazků
- přidána možnost editace klasifikací podobně jako je tomu ve formuláři 30334 - Řádky objednávek
- do formuláře za tímto účelem přidána zatržítka pro označení řádků závazků, u kterých uživatel požaduje hromadně doplnit klasifikační kódy
- přidáno tlačítko Změna klasifikace
- po jeho stisku se zobrazí okno, kde vybere novou skupinu klasifikačních kódů
- stiskem tlačítka Změnit Klasifikace na... uskuteční hromadné změny klasifikačních kódů

Obr. Hromadné doplnění klasifikačních kódů na vybrané řádky závazků
FIN 03. Úprava rozhraní pro import závazků k zaměstnancům
UPR 19963 distribuce dne 02.12.2024
Za účelem kontroly období uvedených v hlavičce a na řádcích importovaných závazků k zaměstnancům vytvořen nový parametr IMPZROK (= Má přednost importované období před obdobím data "Došlo dne" při aktivovaném parametru ZAOBDDD?):
- s možnými hodnotami A/N
- při nastavení na hodnotu A zajistí, aby při importu závazku bylo období uvedené v hlavičce i řádku dokladu nastaveno dle období v podkladu
- pouze za podmínky, je-li v importovaném dokladu vyplněno
FIN 04. Úhrady jiných pohledávek v cizích měnách na pokladně
UPR 19971 distribuce dne 02.12.2024
Hradit jiné pohledávky lze ponovu jak na pokladně v CZK, tak i na pokladně vedené v cizí měně. K pokladnímu dokladu, kterým se hradí jiná pohledávka v cizí měně, lze ponovu automaticky generovat daňový doklad (UDD). Tyto doklady lze přímo z pokladního dokladu vytisknout a předat plátci jako plnohodnotný daňový doklad. Daňové doklady lze odesílat také e-mailem na tlačítko, a nebo zcela automaticky pomocí plánované úlohy v iFIS/Plánovač.
Za tímto účelem byly v systému iFIS provedeny následující změny:
- upravena pravidla pro generování univerzálních daňových dokladů dle účetního pravidla v hlavičce jiné pohledávky
- upraveno generování daňových dokladů k pokladním dokladům, které hradí jiné pohledávky
- upraveno generování daňového dokladu v cizí měně pomocí účetního pravidla při hotovostní úhradě jiné pohledávky na pokladně vedené ať již v domácí měně či v měně zahraniční
- pro nastavení možnosti úhrad jiných pohledávek v cizí měně hotovostí musí být předem jasné, z jaké pokladny bude nutné úhradu provést
- musí být předem nastaveno účetní pravidlo pro úhradu jiné pohledávky pokladnou
- v číselníku účelů plateb ve formuláři 03563 - Účel platby:
- umožněno zakládat různé účely plateb včetně účelů plateb pro jiné pohledávky
- musí být dopředu vytvořen účel plateb pro úhrady jiných pohledávek pro úlohu 037 - Jiné pohledávky
- zároveň na pozadí dochází k automatickému vygenerování univerzálního daňového dokladu
- do řádků vygenerovaného univerzálního daňového dokladu se přebírá text převzatý z řádků účetního pravidla
- ve vygenerovaném univerzálním daňovém dokladu je přístupná jak záložka označená CZK, tak i záložka s označením cizí měny
- pokud je univerzální daňový doklad v cizí měně, defaultně se ve výchozím stavu otevírá již rovnou na záložce v cizí měně
- z detailu řádku pokladního dokladu i z jeho hlavičky se lze přemístit do detailu vygenerovaného univerzálního dokladu, stejně tak i opačně
- do detailu univerzálního daňového dokladu do formuláře 03612 - Univerzální daňový doklad doplněno tlačítko Detail, které umožní prohlížení detailu hrazeného prvotního dokladu
- detail hrazeného prvotního dokladu je také přístupný přes klávesu CTRL + A z položky K dokladu č.
Došlo k úpravě těchto formulářů:

Obr. Nastavení účetního pravidla pro možnost úhrad jiných pohledávek v cizích měnách na pokladně

Obr. Pokladní doklad vystavený na úhradu jiné pohledávky v cizí měně

Obr. Úhrady jiných pohledávek v cizích měnách na pokladně

Obr. Vygenerovaný univerzální daňový doklad s úhradou jiné pohledávky v cizí měně na pokladně
FIN 05. Úpravy sestavy 10395 - Pohledávky-inventarizace (Anglicky)
UPR 19991 distribuce dne 02.12.2024
Upravena sestava 10395/03474 - Pohledávky-inventarizace (Anglicky):
- do volných textů přidán nový řádek pro sestavu
- založen nový R_SQL parametr 10395_INT_UDAJ, který na uvedený volný text odkazuje a který je nutné doplnit do vazby formulář/sestava
- upravena šablona tak, aby skládala text poznámky nad volným textem z nadpisu sestavy + per/k (dle jazykové mutace) + poslední den měsíce OBDOBÍ
Majetek
MAJ 01. Úpravy funkce vyřazení majetku z užívání
UPR 19967 distribuce dne 02.12.2024
Převzetí návrhu na vyřazení dlouhodobého a drobného majetku bez opravy upraveno následujícím způsobem:
- položka Datum operace bude přístupná pouze tehdy, když bude v některém návrhu na vyřazení prázdná
- v případě, že v návrhu bude položka Datum operace vyplněná, datum se převezme z návrhu
- v opačném případě se vezme datum operace zapsané ve formuláři dávkového vyřazení
- položka Doklad stejným způsobem - u nevyplněných se doplní, u vyplněných zůstává původní z návrhu na vyřazení
- položka Poznámka se u vyplněných doplní za již existující poznámku
MAJ 02. Předvyplnění střediska na kartě drobného majetku
UPR 19937 distribuce dne 02.12.2024
V případě, že nákladové středisko na kartě drobného majetku zůstane prázdné, je doplněno při zápisu odpovědné osoby dle nákladového střediska z číselníku osob, pokud je v číselníku u osoby uvedeno právě jedno nákladové středisko.
Zásoby - žádné změny
Účetnictví - žádné změny
Výkazy
VYK 01. Nová sestava 10231 - Export definice výkazu
UPR 19939 distribuce dne 02.12.2024
Aktivována nová sestava 10231/06901 - Export definice výkazu. Provedena deaktivace tiskové sestavy 00231 /06901 - Export definice výkazu.
VYK 02. Nové sestavy pro výroční zprávy
UPR 19946 distribuce dne 02.12.2024
Připraveno celkem 18 nových sestav pro výroční zprávy:
- 10961/06902 - MŠMT VZoH Tabulka 1 - Rozvaha (bilance)
- 10962/06902 - MŠMT VZoH Tabulka 2 - Výkaz zisku a ztráty
- 10963/06902 - MŠMT VZoH Tabulka 3 - Hospodářský výsledek (HV) - výsledek hospodaření
- 10965/06902 - MŠMT VZoH Tabulka 5a - Financování vzdělávací a vědecké, výzkumné, vývojové a inovační, umělecké a další tvůrčí činnosti
- 10966/06902 - MŠMT VZoH Tabulka 5b - Financování vzdělávací a vědecké, výzkumné, vývojové a inovační, umělecké a další tvůrčí činnosti
- 10967/06902 - MŠMT VZoH Tabulka 5c - Financování programů reprodukce majetku
- 10968/06902 - MŠMT VZoH Tabulka 5d - Financování programů fondů EU
- 10976/06902 - MŠMT VZoH Tabulka 6 - Přehled vybraných výnosů
- 10977/06902 - MŠMT VZoH Tabulka 7 - Příjmy z poplatků a úhrad za další činnosti poskytované veřejnou vysokou školou
- 10979/06902 - MŠMT VZoH Tabulka 9 - Stipendia
- 10980/06902 - MŠMT VZoH Tabulka 10 - Neinvestiční náklady a výnosy - Koleje a menzy (KaM)
- 10981/06902 - MŠMT VZoH Tabulka 11a - Rezervní fond
- 10982/06902 - MŠMT VZoH Tabulka 11b - Fond reprodukce investičního majetku
- 10983/06902 - MŠMT VZoH Tabulka 11c - Stipendijní fond
- 10984/06902 - MŠMT VZoH Tabulka 11d - Fond odměn
- 10985/06902 - MŠMT VZoH Tabulka 11e - Fond účelově určených prostředků
- 10986/06902 - MŠMT VZoH Tabulka 11f - Fond sociální
- 10987/06902 - MŠMT VZoH Tabulka 11g - Fond provozních prostředků
Objednávky
OBJ 01. Úprava parametrizace výstupních reportů nákupu a nová sestava 13030 - Poptávka
UPR 19729 distribuce dne 02.12.2024
Upravena parametrizace výstupních tiskových sestav v oblasti nákupu:
- zakázkové sestavy 93021 - Objednávka poptávková a 93022 - Objednávka závazná adaptovány do standardu šablony 13020/30335 - Objednávka pomocí sady R_SQL parametrů (93021/2_INTERNI_UDAJ a 93021/2_KONEC)
- do sestav doplněna chybějící funkcionalita → výsledkem jsou sestavy, které jsou obsahově identické s těmi dosavadními
- provedeny dílčí změny v tiskové šabloně pod sestavou 13020/30335 - Objednávka:
- upraveno nastavení řídících argumentů tak, že byl přidán novy řídící argument TYP_DOKLADU s možnými hodnotami O - Objednávka nebo P - Poptávka
- do sestav objednávek přidány tyto argumenty:
- NAZEV_KDO
- NAZEV_DOKUMENTU
- DOTAZ_OBJ_INFO
- přizpůsobeny popisné texty argumentů ve vazbě formulář - sestava
- upraveny také šablony pro cizojazyčné verze objednávek v německém a anglickém jazyce
- do tiskové nabídky zařazena sestava 93020 - Objednávka s doložkou ISRS, která funguje a vypadá stejně jako sestava 13020/30335 - Objednávka s tím rozdílem, že na konci této sestavy se tiskne doložka 13020_OBJ_DOLOZKA
- vytvořena nová tisková Jasper sestava 13030/30335 - Poptávka
Rozpočet - žádné změny
Registr smluv - žádné změny
Spisová služba
SPS 01. Nový formulář 09180 - Zásobník dokumentů iFIS
UPR 19930 distribuce dne 02.12.2024
Vytvořen nový formulář 09180 - Zásobník dokumentů iFIS:
- určen pro práci s dokumenty v zásobníku iFIS
- dostupný z menu iFIS/Nadstavby → Spisová služba → Zásobník dokumentů iFIS

Obr. Nový formulář 09180 - Zásobník dokumentů iFIS v menu iFIS

Obr. Nový formulář 09180 - Zásobník dokumentů iFIS
| Poznámka | |
| Podrobnější informace k novému formuláři získáte u pracovníků aplikace Helpdesk na vyžádání. |
Veřejné zakázky - žádné změny
Integrace s okolními systémy
INT 01. Dílčí úpravy rozhraní pro import pohledávek do iFIS
UPR 19861 distribuce dne 02.12.2024
Provedeny dílčí úpravy rozhraní pro import pohledávek do iFIS:
- upraven zásobník pohledávek
- možnost přenastavení argumentu GENERATE_ODFA pomocí transformační šablony IMP_ODFA_ZMENA
- rozhraní rozšířeno o nové položky:
- TEKODIH.GEPO..automaticky vygenerovat pohledávku A/N
- TEKODIH.REFERENT..ID referenta, který pohledávku v iFIS/Pohledávky eviduje
- při ručním převzetí pohledávky se přebírá ze zásobníku též položka Referent
Správce - žádné změny
IPS a identifikační karty - žádné změny
Webové aplikace wFIS - žádné změny
Dílčí změny v rozsahu verze jsou vyhrazeny.
(c) BBM s.r.o., 13.01.2024