Man01314: Porovnání verzí
Bez shrnutí editace |
Bez shrnutí editace |
||
| Řádek 1: | Řádek 1: | ||
==01314 * Prohlížení vlastností účtů== | ==01314 * Prohlížení vlastností účtů== | ||
Funkce slouží pouze k prohlížení vlastností analytických účtů. Ve formuláři lze prohlížet vlastnosti účtů nastavené ve formuláři [[Man01308|01308]] - ''Vlastnosti účtů''. Formulář obsahuje seznam všech účtů a k nim přiřazené vlastnosti. Pomocí klávesy pro ''Přímý tisk'', popř. pro ''Tiskové sestavy'' lze stromy vlastností účtů vytisknout. | |||
[[Image:R_01314a.png]]<br> | [[Image:R_01314a.png]]<br> | ||
| Řádek 29: | Řádek 28: | ||
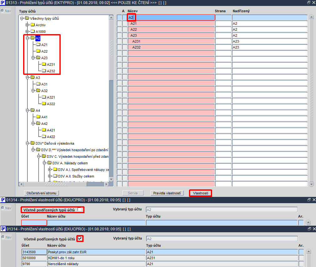
Pokud je formulář vyvolán tlačítkem ''Vlastnosti'' z formuláře [[Man01313|01313]] - ''Prohlížení typů účtů'' jako detail pro zobrazení '''vlastností''' [[Man01307|typu účtu]], objeví se '''navíc''' v záhlaví obrazovky '''zatržítko''' s označením '''Včetně podřízených typů účtů''', kterým lze zobrazit i '''vlastnosti podřízených typů účtů'''. Položka v záhlaví vedle zatržítka označuje '''typ účtu''', na kterém byl '''umístěn kurzor''' ve formuláři [[Man01313|01313]] - ''Prohlížení typů účtů'' při spuštění tlačítkem ''Vlastnosti''. Je-li formulář spuštěn rovnou '''z menu''' [[:Kategorie:Číselníky|''i''FIS*Číselníky]] '''→ Účtová osnova → Vlastnosti účtů''', '''zatržítko''' s označením ''Včetně podřízených typů účtů'' se '''nezobrazí'''. | Pokud je formulář vyvolán tlačítkem ''Vlastnosti'' z formuláře [[Man01313|01313]] - ''Prohlížení typů účtů'' jako detail pro zobrazení '''vlastností''' [[Man01307|typu účtu]], objeví se '''navíc''' v záhlaví obrazovky '''zatržítko''' s označením '''Včetně podřízených typů účtů''', kterým lze zobrazit i '''vlastnosti podřízených typů účtů'''. Položka v záhlaví vedle zatržítka označuje '''typ účtu''', na kterém byl '''umístěn kurzor''' ve formuláři [[Man01313|01313]] - ''Prohlížení typů účtů'' při spuštění tlačítkem ''Vlastnosti''. Je-li formulář spuštěn rovnou '''z menu''' [[:Kategorie:Číselníky|''i''FIS*Číselníky]] '''→ Účtová osnova → Vlastnosti účtů''', '''zatržítko''' s označením ''Včetně podřízených typů účtů'' se '''nezobrazí'''. | ||
[[Image:V1117_28.png]]<br> | [[Image:V1117_28.png]]<br> | ||
Verze z 17. 10. 2019, 09:02
01314 * Prohlížení vlastností účtů
Funkce slouží pouze k prohlížení vlastností analytických účtů. Ve formuláři lze prohlížet vlastnosti účtů nastavené ve formuláři 01308 - Vlastnosti účtů. Formulář obsahuje seznam všech účtů a k nim přiřazené vlastnosti. Pomocí klávesy pro Přímý tisk, popř. pro Tiskové sestavy lze stromy vlastností účtů vytisknout.

Obr. 01314/1 Prohlížení vlastností účtů
Seznam účtů se plní z funkce 01308 - Vlastnosti účtů, kde lze k jednotlivým analytickým účtům z účtového rozvrhu přiřadit jejich vlastnosti, tzn. vytvořit vztah analytického účtu k typu účtu a tím určeného způsobu součtování za typ účtu (viz formulář 01307 - Číselník typů účtů).
Formulář obsahuje tyto položky:
- Účet - číslo účtu
- Název účtu - může obsahovat až 60 znaků
- Typ účtu
- Ar. - označení, zda je typ účtu archivován
Vybranou strukturu typů účtů (tzv. podstrom) lze převést do archivu a tím ji uzamknout pro jakékoli další změny s tím, že:
- analytický účet nelze do archivovaného typu účtu zařadit, ani jej odtud nelze vyřadit
- na archivované typy účtů nelze aplikovat pravidla pro tvorbu vlastností účtů
- jakékoli změny na archivovaných typech účtů je možné provést až po jejich opětovném vyjmutí z archivu typů účtů
v souvislosti s tím přibyla také složka typů účtů Archiv ve stromové struktuře v levé části formulářů pro typy a vlastnosti účtů (formuláře 01307 - Číselník typů účtů, 01308 - Vlastnosti účtů a 01313 - Prohlížení typů účtů).
Jelikož je formulář určen pouze k prohlížení, případně vyhledání konkrétního účtu a jeho vlastností, není v tomto formuláři umožněno pořizovat nové údaje či jakýmkoli způsobem měnit záznamy již vytvořené.
Pokud je formulář vyvolán tlačítkem Vlastnosti z formuláře 01313 - Prohlížení typů účtů jako detail pro zobrazení vlastností typu účtu, objeví se navíc v záhlaví obrazovky zatržítko s označením Včetně podřízených typů účtů, kterým lze zobrazit i vlastnosti podřízených typů účtů. Položka v záhlaví vedle zatržítka označuje typ účtu, na kterém byl umístěn kurzor ve formuláři 01313 - Prohlížení typů účtů při spuštění tlačítkem Vlastnosti. Je-li formulář spuštěn rovnou z menu iFIS*Číselníky → Účtová osnova → Vlastnosti účtů, zatržítko s označením Včetně podřízených typů účtů se nezobrazí.

Obr. 01314/2 Zatržítko pro zobrazení vlastností podřízených typů účtů
Navazující funkce:
Volané sestavy: